LOGO OA教程 ERP教程 模切知识交流 PMS教程 CRM教程 开发文档 其他文档  
 
网站管理员

守护SAP系统网页安全:IP白名单的关键防线,再看看点晴ERP是如何简单实现IP白名单防护

admin
2025年1月2日 9:8 本文热度 3896

一、开篇:SAP 网页安全不容忽视           

在当今数字化浪潮下,企业运营与各类业务系统深度融合,其中,SAP 系统作为企业资源规划(ERP)的核心支柱,承载着海量关键业务数据与流程管控。然而,网络世界暗流涌动,安全威胁如影随形。

曾有一家知名制造业企业,因 SAP 网页访问端口防护疏漏,被黑客趁虚而入。黑客通过伪装 IP 地址,突破常规安全防线,潜入企业内部 SAP 系统,肆意篡改生产订单数据、泄露客户机密信息,直接导致供应链紊乱、客户信任崩塌,企业损失高达数千万元,后续修复与声誉重振更是艰难漫长。这一案例仅是冰山一角,据权威机构统计,近年来针对企业级应用系统的网络攻击频率以每年 30% 的速度递增,其中,SAP 系统因其广泛应用与高价值数据存储,成为黑客的重点觊觎目标。在这严峻形势下,为 SAP 网页访问筑牢安全屏障刻不容缓,而 IP 白名单机制便是其中关键一环。


二、什么是 SAP 网页访问 IP 白名单               

IP 白名单,简言之,就是一份精心定制的 “信任名单”,它罗列出被系统视作安全、可信赖的 IP 地址。在 SAP 网页访问的情境下,IP 白名单宛如一道严密的电子门禁,唯有名单内的特定 IP 地址能够叩开 SAP 系统网页的大门,获取访问权限,而那些未被列入名单的 IP,无论其背后藏着何种目的,都会被坚决拒之门外。

打个比方,企业的 SAP 系统仿若一座装满珍贵珠宝的宝库,IP 白名单就是宝库的专属钥匙清单。只有持有清单上对应钥匙的人,才被允许进入宝库参观、取用珠宝,其他人即便费尽心机,也只能在门外望洋兴叹。这一机制从访问源头上进行把控,有力地将非法访问、恶意攻击阻拦在外,为 SAP 系统的稳定运行与数据安全铸就坚实护盾。


三、IP 白名单的重要性突显    

(一)筑牢安全壁垒    

在复杂险恶的网络战场,黑客攻击手段层出不穷。常见的有 DDoS(分布式拒绝服务)攻击,攻击者操控海量僵尸主机,向目标 SAP 系统发送潮水般的访问请求,瞬间让服务器不堪重负、陷入瘫痪,业务停滞;还有 SQL 注入攻击,不法分子将精心构造的恶意 SQL 语句悄然插入系统输入框,仿若一把把 “数据万能钥匙”,肆意窃取、篡改数据库中的关键信息;更有甚者,利用社交工程学,伪装成内部员工、合作伙伴,骗取信任获取登录权限,在系统内 “潜伏” 作案。

而 IP 白名单如同一座坚固堡垒,矗立在 SAP 系统之前。它基于企业内部清晰的网络架构与使用场景,精准划定安全区域,将合法的办公 IP、特定合作伙伴 IP 等逐一纳入。一旦有外部攻击,那些伪装、伪造的非法 IP 地址根本不在白名单之列,系统会迅速且果断地将其拒之门外,如同一堵无形却坚不可摧的高墙,有力阻挡汹涌的攻击洪流,确保系统内部安稳有序,业务运行不受干扰。    

(二)核心数据的保险柜    

如今,企业的核心业务数据,诸如精密的财务报表、详尽的客户资料、关键的供应链信息等,大多汇聚于 SAP 系统。这些数据是企业的 “命根子”,关乎市场竞争力、客户信任度与长远发展根基。

IP 白名单在此扮演着终极 “保险柜” 角色。通过严谨设置,仅开放给经严格授权、确有数据访问需求的部门 IP,如财务部门处理账务、销售部门跟进客户订单所用 IP。这意味着,即使外部黑客突破重重防护,或是内部心怀不轨者企图越权访问,只要其所用 IP 不在白名单许可范畴,面对的就只有系统紧闭的大门,数据被牢牢锁在 “保险柜” 中,完整性与保密性得以万无一失。

(三)合规运营的必备    

诸多行业规范与法规,如欧盟《通用数据保护条例》(GDPR)、国内的《网络安全法》等,均对企业数据保护提出严苛要求。一旦发生数据泄露事件,企业不仅声誉扫地,更可能面临巨额罚款、法律诉讼缠身等灭顶之灾。

IP 白名单恰是企业合规运营的得力助手。它提供了清晰、可追溯的访问记录,哪些 IP 在何时访问了哪些数据模块一目了然,便于企业随时举证自身防护措施到位;同时,满足监管部门对访问管控、数据安全保障的审核要点,让企业在合规道路上稳健前行,远离法律风险的 “雷区”,为持续发展营造良好生态。


四、设置 IP 白名单实操指南    

(一)前期规划    

在着手为 SAP 网页访问设置 IP 白名单之前,周全规划是关键基石。企业内部各部门职能各异,对 SAP 系统的访问需求自然大相径庭。

销售部门员工频繁外出跑业务,可能通过移动端、不同地区办公网络接入,其所用 IP 动态多变,需合理规划允许访问的网段范围;财务部门处理敏感财务数据,多在固定办公场所,使用专属内网 IP,应精准锁定;而运维团队紧急抢修、远程技术支持时,临时使用的外部合作 IP 或备用 IP,也需提前考量,在特定时段开放权限。    

企业需全面梳理内部 IP 使用场景,区分不同部门、人员的访问权限级别,精细规划白名单内容,同时兼顾未来业务拓展、办公模式变化可能新增的 IP 需求,绘制一张精准且具前瞻性的 IP 白名单蓝图。

(二)操作步骤    

以常见的企业级防火墙为例,登录防火墙管理控制台,凭借管理员权限进入访问控制策略配置板块。在其中精准定位到 IP 白名单设置区域,若为首次配置,新建规则组,赋予清晰明了的名称,如 “SAP 系统访问白名单”。

接着,按前期规划,逐一添加允许访问的 IP 信息。单个固定 IP 可直接完整录入;若是连续的 IP 段,采用子网掩码形式规范输入,如 “192.168.1.0/24” 代表该网段内所有 IP。同时,细致设置访问权限细节,针对不同部门 IP,赋予相应模块的只读、读写权限,像财务部门对账务数据读写、销售部门仅对订单信息只读。

完成添加后,严谨审核各项设置,确认无误后保存并启用新规则。

部分企业基于服务器自身防护,在服务器管理界面设置 IP 白名单。以 Windows Server 系统为例,打开 “服务器管理器”,切入 “本地服务器” 选项卡,点击 “Windows Defender 防火墙” 链接,于高级设置中,新建入站规则。选择 “自定义” 规则类型,指定规则应用于特定程序或端口(SAP 系统对应端口),后续步骤与防火墙设置类似,添加 IP、设置权限,最终保存生效。

设置完成后,务必模拟各类真实访问场景进行测试。从不同部门、不同权限 IP 发起访问请求,检查能否正常登录、操作,数据加载是否顺畅,遇拒绝访问、权限异常等问题,迅速回溯排查设置环节,及时纠错优化,直至 IP 白名单机制精准流畅运行。


五、维护与管理要点    

(一)动态更新

企业运营如奔腾江河,网络架构绝非一潭静水。伴随业务拓展,新办公场地拔地而起,网络接入需求骤增;人员流转如四季更迭,新员工入职急待赋予访问权限,老员工离职需即刻收回;还有技术升级、网络改造等变革浪潮,都让 IP 白名单处于动态变化之中。

设想一家跨国集团新开海外分公司,若未及时将当地办公网络 IP 纳入白名单,员工将在登录 SAP 系统处理紧急订单时屡屡碰壁,业务延误、客户投诉纷至沓来;又如员工岗位调动,从销售转岗至财务,权限与可访问 IP 若未同步精准调整,财务数据保密性将遭受严重威胁。故而,企业需设专人专班,紧密跟踪网络与组织变化,每月或每季度定期审查、更新 IP 白名单,确保其与企业发展脉搏同频共振,精准适配每一刻的访问需求。    

(二)监控与审计    

在 IP 白名单运行幕后,一套严密的监控与审计体系不可或缺,宛如 “天眼” 时刻审视着访问动态。通过专业日志监控软件,如 Splunk、SolarWinds 等,详细记录每一次 SAP 网页访问详情:访问时间精确到毫秒、IP 地址来源一目了然、尝试访问的数据模块与操作行为纤毫毕现。

定期审查日志,便能从蛛丝马迹中察觉异常。若某 IP 在凌晨非工作时段频繁尝试登录财务关键数据模块,或是来自陌生地区的 IP 批量请求访问,极有可能是黑客在暗处 “嗅探”。一旦发现此类异常 IP,迅速依循预设应急流程,将其临时封禁,同时溯源排查,结合防火墙、入侵检测系统等多维度数据,深挖背后黑手,及时修补潜在安全漏洞,让 IP 白名单的防护网在动态变化的网络环境中始终坚实可靠。


六、结语:强化防护,共筑安全           

在数字化转型加速的征程中,SAP 系统作为企业运营的 “中枢神经”,其网页访问安全关乎全局兴衰。IP 白名单机制绝非可有可无的点缀,而是守护企业数据资产、保障业务连续性的坚固盾牌。

企业无论规模大小、行业如何,都应深刻洞察 IP 白名单的关键意义,将其融入整体网络安全战略,精心规划、精准实施、精细维护。从高层决策的重视,到基层运维的落实,再到全员安全意识的提升,层层筑牢防线,方能在波谲云诡的网络浪潮中稳健前行,让 SAP 系统持续赋能企业创新发展,驶向数字化成功彼岸。


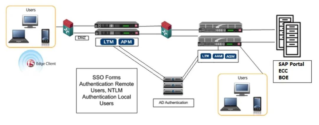
看看点晴ERP系统是如何进行这方便安全控制的:

点晴WebVPN统一用户身份验证技术实现原理简述[5019]
  http://23722.oa22.cn


该文章在 2025/1/2 9:52:48 编辑过
关键字查询
相关文章
正在查询...
点晴ERP是一款针对中小制造业的专业生产管理软件系统,系统成熟度和易用性得到了国内大量中小企业的青睐。
点晴PMS码头管理系统主要针对港口码头集装箱与散货日常运作、调度、堆场、车队、财务费用、相关报表等业务管理,结合码头的业务特点,围绕调度、堆场作业而开发的。集技术的先进性、管理的有效性于一体,是物流码头及其他港口类企业的高效ERP管理信息系统。
点晴WMS仓储管理系统提供了货物产品管理,销售管理,采购管理,仓储管理,仓库管理,保质期管理,货位管理,库位管理,生产管理,WMS管理系统,标签打印,条形码,二维码管理,批号管理软件。
点晴免费OA是一款软件和通用服务都免费,不限功能、不限时间、不限用户的免费OA协同办公管理系统。
Copyright 2010-2025 ClickSun All Rights Reserved